Instance Verification Kit (IVK)
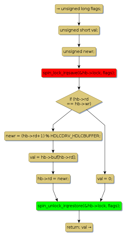
spin lock @ [4170+36+/linux-3.19-rc1/include/linux/hdlcdrv.h]
Instance Signature: lock
|
The Matching Pair Graph:
|
|
Function Name
|
Control Flow Graph (CFG)
|
Events Flow Graph (EFG)
|
Source Correspondence
|
|
hdlcdrv_hbuf_get
|
|
|
[4059+16+/linux-3.19-rc1/include/linux/hdlcdrv.h]
|